书记院长信箱
中文 EN FSA
  • 医院概况
    频道首页 医院简介 通知公告 组织架构 书记致辞 现任领导 医院历史 执业登记 联系我们
    预约挂号 就诊指南 专家介绍 科室导航 报告查询 我要体检 健康科普 我要来医院
  • 党的建设
    频道首页 党建动态 统一战线 廉政建设 工会园地 妇联 中山青年
    预约挂号 就诊指南 专家介绍 科室导航 报告查询 我要体检 健康科普 我要来医院
  • 新闻中心
    频道首页 医院动态 媒体聚焦 视频专区 护理风采
    预约挂号 就诊指南 专家介绍 科室导航 报告查询 我要体检 健康科普 我要来医院
  • 科研学术
    频道首页 学科建设 科研平台 学术动态 名中医工作室 国际合作 临床试验机构 医学伦理委员会
    预约挂号 就诊指南 专家介绍 科室导航 报告查询 我要体检 健康科普 我要来医院
  • 患者服务
    预约挂号 专家门诊 就诊指南 科室导航 专家介绍 特色诊疗 报告查询 健康园地 体检中心 医保专区 反馈/投诉 满意度测评 药品说明书 医学知识查询
    预约挂号 就诊指南 专家介绍 科室导航 报告查询 我要体检 健康科普 我要来医院
  • 教育培训
    频道首页 医学教育 住院医师规范化培训 临床技能中心 进修培训
    预约挂号 就诊指南 专家介绍 科室导航 报告查询 我要体检 健康科普 我要来医院
  • 查询服务
    专家查询 药品查询 医疗服务价格 医用耗材价格
    预约挂号 就诊指南 专家介绍 科室导航 报告查询 我要体检 健康科普 我要来医院
  • 人才招聘
搜索
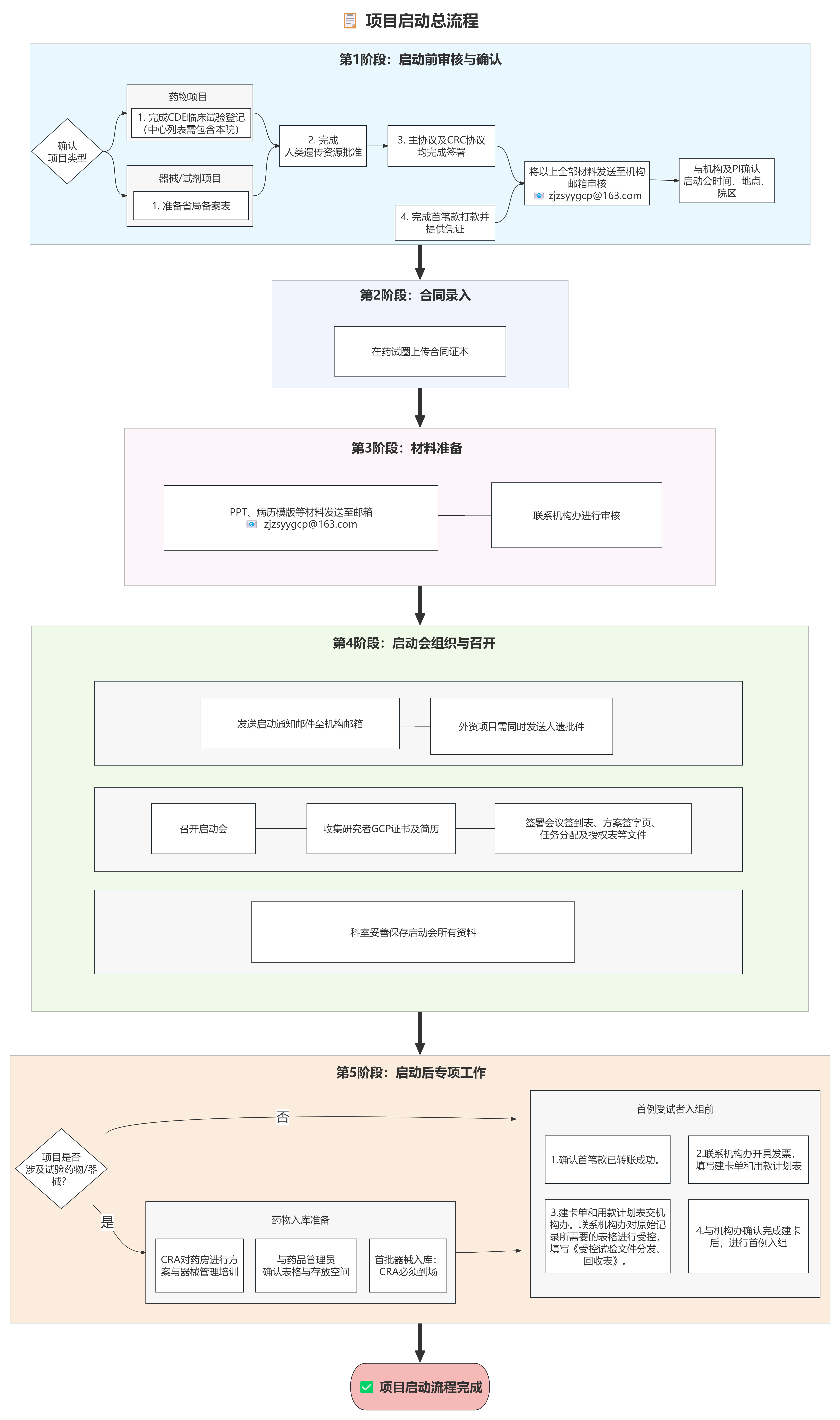
科研学术 临床试验机构 正文

临床试验启动流程

项目启动流程_01.png

临床试验启动流程图.pdf

ZS-GCP-AF-01培训记录表-2.0.docx

ZS-GCP-AF-12临床试验药物医疗器械验收入库登记表-2.0.docx

ZS-GCP-AF-13临床试验药物医疗器械库存表-2.0.docx

ZS-GCP-AF-14临床试验应急信件转移交接表-2.0.docx

ZS-GCP-AF-17临床试验药物医疗器械发放及回收记录表-2.0.docx

ZS-GCP-AF-19试验药物医疗器械返还登记表-2.0.docx

ZS-GCP-AF-22研究人员声明-2.0.docx

ZS-GCP-AF-23启动会签到表-2.0.docx

ZS-GCP-AF-37《受控试验文件分发、回收表》.docx


2026-01-13
上一篇:临床试验立项流程 下一篇:不良事件报告及处理流程

最新动态

  • 01.20

    关中心流程

  • 01.20

    不良事件报告及处理流程

  • 01.13

    临床试验启动流程

  • 01.06

    临床试验立项流程

  • 12.07

    临床试验系统平台操作流程

  • 11.17

    相关表格下载

316
分享

扫一扫官方订阅号

扫一扫官方服务号

医院概况 党的建设 新闻中心 科研学术 患者服务 教育培训 查询服务 人才招聘
网站地图 法律声明 联系我们 院内资源
Copyright© 2023 浙江中医药大学附属第三医院 All Rights Reserved 浙ICP备18030316号-3 网站建设:新慧医联